文章来源于互联网:GitHub超火开发者路线图库有AI学习路线了!star数近30万
学习 AI 不再迷失方向。
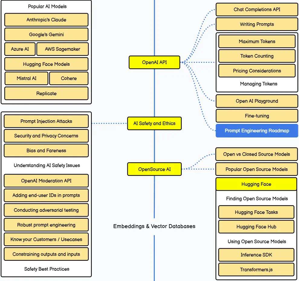
AI 大时代,每天都有层出不穷的新技术、新方法、新模型、新应用…… 想要去学却又似乎无从下手?
这里正好有一个你需要的资源:开发者路线图资源库(developer-roadmap)!而这个资源库中有的还不仅仅是路线图,还有那些路线图中每一步中所需的资源,包括论文/文章、视频、教程、代码、示例等等。真的是不仅要领你进门,更要把你教会。
-
资源链接:https://github.com/kamranahmedse/developer-roadmap -
官网:https://roadmap.sh
自 2017 年建议以来,这个资源库已经收获了超过 29.7 万 star(是 GitHub 上 star 数排名第七的项目),fork 数也达到了 3.91 万。其中包含前端、后端、AI、移动应用开发、网络安全、技术写作、交互设计等诸多主题的等超过 50 个路线图,并且还涉及不同的编程语言。




-
AI 工程师路线图:https://roadmap.sh/ai-engineer -
AI 与数据科学家路线图:https://roadmap.sh/ai-data-scientist -
提示词工程路线图:https://roadmap.sh/prompt-engineering -
MLOps 路线图:https://roadmap.sh/mlops -
数据分析师路线图:https://roadmap.sh/data-analyst








文章来源于互联网:GitHub超火开发者路线图库有AI学习路线了!star数近30万
